Помощь в восстановлении информации с HDD (часть 5)
(Продолжение темы здесь)

Версия для печати (дайджест по поиску " alekctm")

Конференция: Конференция iXBT.com (http://forum.ixbt.com/)
Форум: Магнитные и SSD накопители (http://forum.ixbt.com/?id=11)
URL: http://forum.ixbt.com/topic.cgi?id=11:45814



2051. alekctm, 15.01.2015 18:03
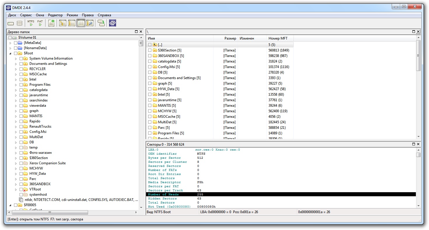
Добрый день! Прошу помощи в следующем вопросе: имеется жесткий диск Seagate Barracuda ST3320613AS объемом 320 ГБ. Был разбит на два раздела, системный раздел был в файловой системе NTFS с установленной windows XP. По ошибке были удалены оба раздела и на их месте создан новый раздел. Вовремя спохватившись программой ACRONIS DISK DIRECTOR были возвращены старые разделы, причем Acronis сообщил об успехе обоих операций. Однако загрузка с диска не удалась. При загрузке с флешки Total commander абсолютно нормально видит второй раздел (не системный), т.е. видит и файлы и папки. Таким образом получается, что второй раздел восстановился Акронисом нормально. А вот на диске С Total Commander ничего не видит и показывает, что диск не отформатирован.
Ниже прилагаю скриншоты из программы DMDE. Все, что нужно дополнительно, обязательно предоставлю.
Вся сложность заключается в том, что на диск были установлены программы, найти исходники к которым не представляется возможным То есть требуется восстановить не просто сами файлы, а именно системный раздел с возможностью загрузки... Понимаю, что если это невозможно, то тогда конечно хотя бы вытащить по максимуму файлы с раздела. Очень прошу помочь в данном вопросе. Заранее благодарен за помощь!

К сообщению приложены файлы: 1.png, 1471x791, 94Кb, 2.png, 817x507, 29Кb, 3.png, 1441x764, 139Кb, 4.png, 1431x754, 90Кb, 5.png, 1432x758, 104Кb, 6.png, 1442x754, 156Кb

2054. alekctm, 15.01.2015 19:47
цитата:
aCHandr:
Сравни разделы моего винта со своим вторым скрином

Прошу прощения, я не специалист в этом вопросе, поэтому не совсем понимаю, что я должен там увидеть Второй скрин я сделал выбрав в программе не диск целиком, а лишь проблемный системный раздел. По диску в целом скорее подходят скрины 4 и 5 из моего сообщения. Буду благодарен за любой совет.

2072. alekctm, 19.01.2015 12:09
цитата:
dmde:
alekctm
Покажите SMART. Выложите лог Поиска NTFS из актуальной версии DMDE после открытия физического диска.

Диск отдали в местную фирму, занимающуюся восстановлением данных, так что, к сожалению, выложить требуемые скрины уже не могу. Спасибо за время, уделенное моему вопросу! Буду надеяться, что диск восстановят.



URL: http://forum.ixbt.com/topic.cgi?id=11:45814